The Indigo DQM Data Management Studio allows multiple Data Command Queries to be organised into Data Folders in one central location. Data Command Queries can managed and executed on demand with the Data Results viewable in multiple different formats.
Running Data Command Queries
Select the Data Query you wish to execute and click the 'Test' or 'Execute' button on the Toolbar to run the Data Command and return the Data Results.
Result Data is displayed in the Data Results tab which allows the viewing of the outputs in multiple different formats.
Data Reports can also can viewed on the Data Results tab if they have been configured for the Data Query.

The Data Grid view has advanced Data Sorting and Filtering capabilities for a Data Table.

The Data Grid allows the selection of Data Columns to filter and / or sort from the drop-down lists.
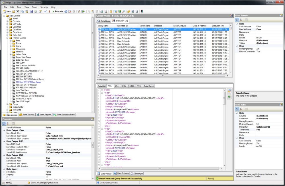
XML Data Result Outputs
Data Results from the Data Command Query or Execution Plan are output in Extensible Markup Language (XML).

Data Query Execution Log
Indigo DQM includes an Execution Log of all executed Data Command Queries and Execution Plans.

Execution Logs can keep detailed information about all executed items in the Data Asset Store.
